Just 10 days left to lock in the current price for the Digital Transformation, Strategy Development, Post-merger Integration, and Organizational Design Streams! Pricing goes up in February.

Organizational Chart Excel Template   Excel template (XLSX)
$29.00

Organizational Chart Excel Template (Excel template (XLSX)) Preview Image
Organizational Chart Excel Template (Excel template (XLSX)) Preview Image
Organizational Chart Excel Template (Excel template (XLSX)) Preview Image
Flevy is the marketplace for business best practices.
Organizational Chart Excel Template (Excel template (XLSX)) Preview Image
Organizational Chart Excel Template (Excel template (XLSX)) Preview Image
Organizational Chart Excel Template (Excel template (XLSX)) Preview Image
Arrow   Click main image to view in full screen.

Organizational Chart Excel Template (Excel XLSX)

Excel (XLSX)

$29.00

Add to Cart
  


Immediate download
Fully editable Excel
Free lifetime updates

BENEFITS OF THIS EXCEL DOCUMENT

  1. Excel XLSX File

ORGANIZATIONAL CHART EXCEL DESCRIPTION

This product (Organizational Chart Excel Template) is an Excel template (XLSX), which you can download immediately upon purchase.

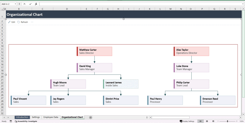
Visualize your company structure effortlessly with this Organizational Chart Excel Template – designed for HR teams, startups, managers, and business owners.

Simply enter your company and employee details, then click Refresh on the Organizational Chart sheet – and the chart will automatically populate with your data.

Note:
This template uses a built-in Excel add-in that must be accepted once when you first open the Organizational Chart sheet.
To use this add-in, you must have an Office 365 Business or School account.

Explanation of Sheets Settings Sheet
This sheet is where you enter a list of employee names, role types, and position titles that will appear in the drop-down menus on the Employee Data sheet.

Instructions:
Enter your Company Name on the provided line – it will appear as the Organizational Chart title.
Add all active employees you want to include in the chart. The table automatically expands as you add new names. If not, use the small dark triangle in the bottom-right corner of the table to expand it manually.
To sort names alphabetically, click the gray arrow in the table header and select Sort A to Z.
Enter all position titles in the Title table.
Enter all role types in the Role table.

Employee Data Sheet
This sheet is where you enter each employee's details and define their roles, titles, and management structure.

Instructions:
Fill out each row completely for every employee.
To add more employees, start typing on the line below the last row – the table will automatically expand and update drop-down menus.
The table supports up to 100 employees.
If the Manager field is left blank, that employee will appear as a top-level position (with no manager) on the Organizational Chart.

Organizational Chart Sheet
This sheet automatically generates the company chart based on the data entered in the Employee Data sheet.

Instructions:
Click the Refresh button in the top-left corner to update the chart with the latest employee data.
The Edit button should not be used on this sheet.

It's a complete solution for mapping out roles, reporting structures, and team hierarchies in just a few clicks.

Got a question about the product? Email us at support@flevy.com or ask the author directly by using the "Ask the Author a Question" form. If you cannot view the preview above this document description, go here to view the large preview instead.

Source: Best Practices in Organizational Chart Excel: Organizational Chart Excel Template Excel (XLSX) Spreadsheet, Improve Your Excel


$29.00

Add to Cart
  

ABOUT THE AUTHOR

Author image
Additional documents from author: 98

Introducing our Excel Premium Templates – your solution to simplifying your tasks. Our collection offers meticulously designed templates that are crafted to streamline your work processes and enhance efficiency. Whether you're managing budgets, creating reports, or organizing data, our premium templates are tailored to cater to your specific needs. With user-friendly interfaces and ... [read more]

Ask the Author a Question

You must be logged in to contact the author.

Click here to log in Click here register

Did you know?
The average daily rate of a McKinsey consultant is $6,625 (not including expenses). The average price of a Flevy document is $65.




Trusted by over 10,000+ Client Organizations
Since 2012, we have provided best practices to over 10,000 businesses and organizations of all sizes, from startups and small businesses to the Fortune 100, in over 130 countries.
AT&T GE Cisco Intel IBM Coke Dell Toyota HP Nike Samsung Microsoft Astrazeneca JP Morgan KPMG Walgreens Walmart 3M Kaiser Oracle SAP Google E&Y Volvo Bosch Merck Fedex Shell Amgen Eli Lilly Roche AIG Abbott Amazon PwC T-Mobile Broadcom Bayer Pearson Titleist ConEd Pfizer NTT Data Schwab





Read Customer Testimonials

 
"FlevyPro provides business frameworks from many of the global giants in management consulting that allow you to provide best in class solutions for your clients."

– David Harris, Managing Director at Futures Strategy
 
"Last Sunday morning, I was diligently working on an important presentation for a client and found myself in need of additional content and suitable templates for various types of graphics. Flevy.com proved to be a treasure trove for both content and design at a reasonable price, considering the time I "

– M. E., Chief Commercial Officer, International Logistics Service Provider
 
"If you are looking for great resources to save time with your business presentations, Flevy is truly a value-added resource. Flevy has done all the work for you and we will continue to utilize Flevy as a source to extract up-to-date information and data for our virtual and onsite presentations!"

– Debbi Saffo, President at The NiKhar Group
 
"As an Independent Management Consultant, I find Flevy to add great value as a source of best practices, templates and information on new trends. Flevy has matured and the quality and quantity of the library is excellent. Lastly the price charged is reasonable, creating a win-win value for "

– Jim Schoen, Principal at FRC Group
 
"As a consulting firm, we had been creating subject matter training materials for our people and found the excellent materials on Flevy, which saved us 100's of hours of re-creating what already exists on the Flevy materials we purchased."

– Michael Evans, Managing Director at Newport LLC
 
"[Flevy] produces some great work that has been/continues to be of immense help not only to myself, but as I seek to provide professional services to my clients, it gives me a large "tool box" of resources that are critical to provide them with the quality of service and outcomes they are expecting."

– Royston Knowles, Executive with 50+ Years of Board Level Experience
 
"FlevyPro has been a brilliant resource for me, as an independent growth consultant, to access a vast knowledge bank of presentations to support my work with clients. In terms of RoI, the value I received from the very first presentation I downloaded paid for my subscription many times over! The "

– Roderick Cameron, Founding Partner at SGFE Ltd
 
"As a young consulting firm, requests for input from clients vary and it's sometimes impossible to provide expert solutions across a broad spectrum of requirements. That was before I discovered Flevy.com.

Through subscription to this invaluable site of a plethora of topics that are key and crucial to consulting, I "

– Nishi Singh, Strategist and MD at NSP Consultants


Customers Also Bought These Documents


Customers Also Like These Documents

Related Management Topics


M&A (Mergers & Acquisitions) Valuation Organizational Chart Financial Analysis Deal Structuring Valuation Model Example Synergy Alliances Target Operating Model ROI Private Equity



Your Recently Viewed Documents
Download our FREE Organization, Change, & Culture, Templates

Download our free compilation of 50+ slides and templates on Organizational Design, Change Management, and Corporate Culture. Methodologies include ADKAR, Burke-Litwin Change Model, McKinsey 7-S, Competing Values Framework, etc.